I’ve been working on my indie game, and wanted a dither effect for any obstruction of view between the camera and player.
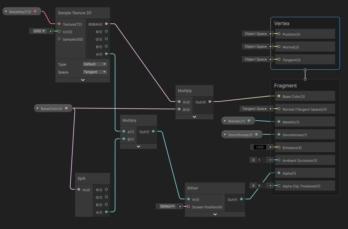
This is the simple shader graph setup I used.




[ hobbyist game devlog ]
I’ve been working on my indie game, and wanted a dither effect for any obstruction of view between the camera and player.
This is the simple shader graph setup I used.



Tested comparing Flat Shading, Smooth Shading, and Cel Toon-ish Shading.
Today, I faced the slope problem every game dev faces.
When working with a physics based movement, walking down a slope makes you bounce.
Walking up a slope would launch you in the air depending on the force you applied.
To negate this, you have to use a groundcheck + raycast and add force against the angle of the slope.
tldr; Vector3.ProjectOnPlane
I finished creating and testing my desktop app for MacOS and Windows “CmdForge”
A super simple command snippet management tool for offline or online use leveraging Google Sheets API.
My recent development projects has been around React Native, or React. I started off in the .NET eco system with c#, but now I am starting to get more grounded with TypeScript and React. Good or Bad? People say it’s better to have a deep understanding of one language than being the jack of all trades. But learning many languages and frameworks are simply too fun.
Let’s talk about code signing. The cots to code sign your windows application is too pricey for a hobby, or open source project. On the other hand, for MacOS, if you have an annual developer account you can code sign as many apps as you please.
For this reason, I decided not to code sign the Windows version. If peole really wanted to use it, they’ll just have to ignore the security warnings.
https://cmdforge.btro.jp
https://github.com/beetron/cmdforge
